FSC-BT671B User’s Guide

Introduction

[中文]

Description

This design guide is suitable for engineers developing FSC-BT671B series Bluetooth modules

Module Default Settings

Name

FSC-BT671B

Service UUID

FFF0

Write UUID

FFF2

Notify UUID

FFF1

UART Baudrate

115200/8/N/1

Hardware Description

Pin Diagram

_images/BT671B_pin_map.png

Pin Description

Pin

Pin Name

Type

Pin Descriptions

1

UART_RTS

I/O

UART clear to send active low / NC

2

UART_CTS

I/O

UART request to send active low / NC

3

UART_TX

O

UART data output

4

UART_RX

I

UART data input

8

RESET

I

External reset input: Active LOW, with an inter an internal pull-up.

9

VDD

Power

Power supply voltage 3.3V

10

GND

GND

Power Ground

11

SWCLK

I/O

SWD CLK line(Default)

12

SWDIO

I/O

SWD DATA line(Default)

17

SLP_IND

O

Indicates the sleep state of the module, sleep output high level.

18

WAKE_UP

I

set high level enter sleep, set low level exit sleep.

19

LED

O

Bluetooth not connected output square wave, Bluetooth connection output high level

20

STATUS

O

Bluetooth not connected output low level, Bluetooth connection output high level

22

EXT_ANT

ANT

RF signal output

Hardware Design Notes

  • The simple test of the module only needs to connect VDD/GND/UART_RX/UART_TX to use

  • If the MCU needs to obtain the connection status of the Bluetooth module, it needs to be connected to the STATUS pin

  • After drawing the schematic diagram, please send it to Feasycom for review, so as to prevent the Bluetooth distance from not reaching the best effect

  • The module does not have an antenna by default, you need to use an external antenna

  • If need low power consumption, please connect PIN17 and PIN18

Function Description

GPIO state

LED PIN is PIN 19

State

Description

1Hz square wave

disconnect state

high level

connected state

Connection status PIN is PIN 20

State

Description

low level

disconnect state

high level

connected state

Mode

Throughput mode

when disconnected, the data received by the serial port is analyzed according to the AT command;
when connected, all the data received by the serial port is sent to the remote Bluetooth as it is.

Command mode

when disconnected, the data received by the serial port is analyzed according to the AT command;
when connected, The data received by the serial port is still parsed according to the AT command.
When it is necessary to send data to the remote end, send AT+LESEND command.

GATT Throughput Service

type

UUID

Permissions

Description

Service

0xFFF0

GATT Throughput Service

Write

0xFFF2

Write, Write Without Response

APP send data to module

Notify

0xFFF1

Notify

Module send data to remote

Performance parameters

type

Min.

Type.

Max.

Description

power on

230ms

loading finished

wake up

200ms

wake up from sleep

Data transfer rate

Baudrate

packet size

interval

conn interval

BLE method

rate

921600

244

16ms

15ms

Notify

50000 Byte/s

Low Power description

mode

enter sleep

exit sleep

AT+LPM=1

The serial port is idle for more than 5s
The Bluetooth connected does not enter sleep
The first serial data frame wakes up
enter connected exit sleep

AT+LPM=2

PIN18 input high level to enter sleep

PIN18 input low level to exit sleep

AT command description

Command description

  • Throughout this specification:

  • Content between { } is optional

  • Content behind << represents a COMMAND from Host

  • Content behind >> represents a RESPONSE/EVENT to Host

Command

The command is the control command sent by the host to the module actively. After receiving the command, the module needs to reply <CR><LF>OK<CR><LF> as a response.

Command Format

AT+Command{=Param1{,Param2{,Param3…}}}<CR><LF>
  • All commands start with “AT”, end with <CR><LF>

  • <CR> means “carriage return”, corresponds to hex value 0x0D

  • <LF> means “line feed”, corresponds to hex value 0x0A

  • If Command has Parameter, Parameter follows behind ‘=’

  • If Command has multiple Parameters, Parameter must be separated by ‘,’

  • If Command has Response, Response starts with <CR><LF>, ends with <CR><LF>

  • Module will always report command’s execution result by using “OK” for success or “ERR<code>” for failure

Example:
Read module’s name
<< AT+VER
>> +VER=1.0.0,FSC-BT671B
>> OK

Write invalid baudrate
<< AT+BAUD=0
>> ERROR

Event

Event is the data that the module actively sends to the host. Generally used to indicate a change of state or data received.

Event Format

<CR><LF>+Indication{=Param1{,Param2{,Param3…}}}<CR><LF>
  • All Events start with <CR><LF>, end with <CR><LF>

  • If Event has Parameter, Parameter follow behind ‘=’

  • If Event has multiple Parameters, Parameter must be separated by ‘,’

  • Use command AT+SEP to replace default separator for conflict prevention

Example:
Receive data from APP in command mode
>> +DATA=0,10,1234567890

Commands Table

AT - Serial communication test

Command

AT

Response

OK

Description

When powering on or changing the baud rate, test the UART communication between the host and the module

Example:
<< AT
>> OK

AT+VER - Get Firmware Version

Command

AT+VER

Response

+VER=Param

Param

Firmware version

Description

Get Firmware Version

Example:
<< AT+VER
>> +VER=1.0.0,FSC-BT671B
>> OK

AT+ADDR - Get MAC Address

Command

AT+ADDR

Response

+ADDR=Param

Param

Module’s MAC address (12 Bytes ASCII)

Description

Get MAC Address

Example:
<< AT+ADDR
>> +ADDR=DC0D30010203
>> OK

AT+NAME - Get/Set Local Name

Command

AT+NAME{=Param1{,Param2}}

Param1

local name(1~29 Bytes ASCII)

Param2

MAC address suffix(0/1,default:0)
0: Disable suffix
1: Enable suffix “XXXX” (lower 4 bytes of MAC address) after local name

Response

+NAME=Param

Param

local name

Description

Write local name if parameter exist, otherwise read current local name

Example:
Read current local name
<< AT+NAME
>> +NAME=FSC-BT671B
>> OK

Change module’s local name to “ABC”
<< AT+NAME=ABC
>> OK

Change module’s local name to “ABC” and enable suffix
<< AT+NAME=ABC,1
>> OK

AT+BAUD - Get/Set Uart Baudrate

Command

AT+BAUD{=Param}

Param

baudrate (1200/2400/4800/9600/19200/38400/57600/115200/
230400/460800/921600, default:115200)

Response

+BAUD=Param

Param

baudrate

Description

Module will change baudrate to target value immediately

Example:
Query baudrate
<< AT+BAUD
>> +BAUD=115200
>> OK

Change baudrate
<< AT+BAUD=9600
>> OK

AT+TXPOWER - Get/Set TX Power

Command

AT+TXPOWER{=Param}

Param

tx power

Response

+TXPOWER=Param

Param

tx power

Description

Get/Set TX Power

Example:
Get tx power
<< AT+TXPOWER
>> +TXPOWER=5
>> OK

Set tx power to 0dbm
<< AT+TXPOWER=0
>> OK

AT+LPM - Get/Set low power config

Command

AT+LPM{=Param}

Param

low power mode (0/1/2, default: 0)
0: disable
1: enable low power and wake up by UART
2: enable low power and wake up by IO

Response

+LPM=Param

Param

low power mode

Description

Get/Set low power config

Example:
Get low power config
<< AT+LPM
>> +LPM=0
>> OK

Set low power config
<< AT+LPM=1
>> OK

AT+ADVIN - Get/Set advertising interval

Command

AT+ADVIN{=Param}

Param

advertising interval (20~10000 ms, default: 152ms)

Response

+ADVIN=Param

Param

advertising interval

Description

Get/Set advertising interval

Example:
Get advertising interval
<< AT+ADVIN
>> +ADVIN=152
>> OK

Set advertising interval to 100ms
<< AT+ADVIN=100
>> OK

AT+LECHCNT - Get/Set the maximum number of connections

Command

AT+LECHCNT{=Param}

Param

Maximum number of connections allowed (1~8, default:1)

Response

+LECHCNT=Param

Param

Maximum number of connections allowed

Description

A restart is required after setting the maximum number of connections

Example:
Read the maximum number of connections
<< AT+LECHCNT
>> +LECHCNT=1
>> OK

Set a maximum of 8 connections
<< AT+LECHCNT=8
>> OK

AT+IDCFG - Get/Set 8 bytes ID

Command

AT+IDCFG{=Param}

Param

8 bytes ID

Response

+IDCFG=Param

Param

8 bytes ID

Description

Get/Set 8 bytes ID. Help users save 8 bytes IDs.

Example:
Get ID
<< AT+IDCFG
>> +IDCFG=12345678
>> OK

Set ID
<< AT+IDCFG=12345678
>> OK

AT+LEDISC - Disconnect specified connection

Command

AT+LEDISC{=Param}

Param

index

Response

OK

Description

Disconnect the bluetooth connection of the specified index

Example:
Disconnect device with index 1
<< AT+LEDISC=1
>> OK

Disconnect all connections
<< AT+LEDISC
>> OK

AT+LECCONN - Initiate a connection to the specified address

Command

AT+LECCONN{=Param1{,Param2{,Param3{,Param4}}}}

Param1

12-byte device address + 1-byte address type

Param2

Communication Service UUID

Param3

Communication UUID with write/write without rsp permission

Param4

Communication UUID with notification permission

Response

OK

Description

Initiate a connection to the specified device, the parameter consists of 12 bytes (device address) and 1 byte
(address type), generally the address type is “0” or “1”. address
How to get the address type:
Send AT+SCAN=1 command, get parameter2. example:
+SCAN=0,0,DC0D30001ED4,-65,10,FSC-BT946
Connection command:
AT+LECCONN=DC0D30001ED40
Example:
Connect to the specified device, 0 is the address type
<< AT+LECCONN=DC0D3000039E0
>> OK

Initiate a connection to the specified address, using FFF0, FFF2, FFF1 for communication
<< AT+LECCONN=DC0D3000039E0,FFF0,FFF2,FFF1
>> OK

AT+FILTER - Get/Set scan filter

Command

AT+FILTER{=Param1{,Param2}}

Param1

scan filter (0~3)
0: delete all conditions
1: address filtering
2: advertising data filtering
3: RSSI filtering

Param2

The filter type is 1, and the parameter2 is the address
The filter type is 2, and the parameter2 is advertising data
The filter type is 3, and the parameter2 is RSSI

Response

+FILTER=1,Param1
+FILTER=2,Param2
+FILTER=3,Param3

Description

Filter commands will only affect AT+SCAN=2
When filtering advertising data, the parameter2 fields are: tag, offset, len, data
After the configuration is complete, start AT+SCAN=2 to filter the scanned devices according to the set parameters
AT+FILTER=0, delete all filter conditions.
Filter parameters will not be saved to flash. Do not save when power off.
Example:
address filtering
<< AT+FILTER=1,DC0D30010203
>> OK

Filter advertising data \x is hexadecimal
<< AT+FILTER=2,\xFF,\x04,\x02,\xDC\x0D
>> OK

delete all filter conditions
<< AT+FILTER=0
>> OK

AT+SCAN - SCAN for nearby devices

Command

AT+SCAN{=Param}

Param

scanning method (0~2)
0: stop scanning
1: Scan nearby devices, filter duplicate addresses, up to 8 devices can be found
2: Scan BLE advertising packets and output original advertising packets, which can be filtered by AT+FILTER command

Response

+SCAN=Param1,Param2,Param3,Param4,Param5,Param6 (AT+SCAN=1 event format)
+SCAN=Param21,Param22,Param23,Param24,Param25,Param26 (AT+SCAN=2 event format)

Param1

list number

Param2

MAC Address type (1 byte)

Param3

MAC address (12 bytes)

Param4

RSSI

Param5

Device name length

Param6

Device name

Param21

MAC Address type (1 byte)

Param22

MAC address (12 bytes)

Param23

RSSI

Param24

advertising packet type

Param25

advertising packet length

Param26

advertising packet

Description

AT+SCAN=1 Commonly used for searching before connecting
AT+SCAN=2 Often used as a Bluetooth gateway to SCAN for nearby Beacon devices
Example:
SCAN device
<< AT+SCAN=1
>> +SCAN={
>> +SCAN=0,1,70CFC9A98840,-43,24,LE-Bose QuietControl 30
>> +SCAN=1,1,DC0D30001ED4,-65,10,FSC-BT946
>> +SCAN=}

Sniff the BLE advertising and return the raw data (the garbled part is the raw data, using hex format)
<< AT+SCAN=2
>> +SCAN{
>> +SCAN=0,DC0D24CFB6D0,-70,1,31,?.曹$隙衐 觜40#-BP104D
>> +SCAN}

AT+TPMODE - Get/Set throughput mode

Command

AT+TPMODE{=Param}

Param

Throughput mode (0~1, default 1)
0: Command Mode
1: Throughput Mode

Response

+TPMODE=Param

Param

Throughput mode

Description

When bluetooth connected and in throughput mode,
the AT command will be de-active,
every byte received via physical UART will be sent to remote.
Example:
Throughput Mode
<< AT+TPMODE=1
>> OK

Command Mode
<< AT+TPMODE=0
>> OK

AT+ADVEN - Get/Set advertising enable config

Command

AT+ADVEN{=Param}

Param

enable (0~1, default 1)
0: disable advertising
1: enable advertising

Response

+ADVEN=Param

Param

enable

Description

Trun on/off advertising

Example:
Turn on advertising
<< AT+ADVEN=1
>> OK

Turn off advertising
<< AT+ADVEN=0
>> OK

AT+ADVDATA - Get/Set advertising manufacturer specific data

Command

AT+ADVDATA{=Param}

Param

manufacturer specific data, tag 0xff

Response

+ADVDATA=Param

Param

manufacturer specific data, tag 0xff

Description

Get/Set advertising manufacturer specific data

Example:
Get advertising manufacturer specific data, \x is hexadecimal data
<< AT+ADVDATA
>> +ADVDATA=\x03\x01\x02
>> OK

Set advertising manufacturer specific data, \x is hexadecimal data
<< AT+ADVDATA=\x03\x01\x02
>> OK

AT+LESEND - send data to remote device

Command

AT+LESEND{=Param1{,Param2{,Param3}}}

Param1

Connection index

Param2

data len

Param3

data

Response

OK

Description

send data to remote device

Example:
Send 4-byte data to the remote device with connection index 1
<< AT+LESEND=1,4,2022
>> OK

AT+CHINFO - Get connection list infomation

Command

AT+CHINFO

Response

+CHINFO=Param1,Param2,Param3,Param4

Param1

Connection index

Param2

Connection state (1:not connected, 2: connecting, 3: connected)

Param3

Connection role (0: peripheral, 1: central)

Param4

peer mac address

Description

Get connection list infomation

Example:
Get connection list infomation
<< AT+CHINFO
>> +CHINFO=0,3,0,4F85B3319170
>> +CHINFO=1,3,0,6A8E79C29A99
>> +CHINFO=2,1,0,000000000000
>> +CHINFO=3,1,0,000000000000
>> +CHINFO=4,1,0,000000000000
>> OK

AT+REBOOT - Soft Reboot

Command

AT+REBOOT

Response

OK

Description

Module release all Bluetooth connections then reboot

Example:
<< AT+REBOOT
>> OK

AT+RESTORE - Restore Factory Settings

Command

AT+RESTORE

Response

OK

Description

Module restore all factory settings then reboot

Example:
<< AT+RESTORE
>> OK

AT+UARTCFG - Get/Set Uart config

Command

AT+UARTCFG{=Param}

Param

uart config (0~5)
bit0:
0 - 1 stop bit
1 - 2 stop bits
bit2~bit3:
00 - None
01 - Odd
10 - Even

Response

+UARTCFG=Param

Param

uart config (0~5)

Description

Get/Set Uart config

Example:
8 None 1
<< AT+UARTCFG=0
>> OK

8 Odd 1
<< AT+UARTCFG=2
>> OK

8 Even 1
<< AT+UARTCFG=4
>> OK

8 None 2
<< AT+UARTCFG=1
>> OK

8 Odd 2
<< AT+UARTCFG=3
>> OK

8 Even 2
<< AT+UARTCFG=5
>> OK

AT+PIN - Get/Set Pin Code

Command

AT+PIN{=Param}

Param

Pin Code (000000 ~ 999999, default 000000)

Response

+PIN=Param

Param

Pin Code

Description

Get/Set Pin Code

Example:
Get Pin Code
<< AT+PIN
>> +PIN=000000
>> OK

Set Pin Code 123456
<< AT+PIN=123456
>> OK

Event Table

+SCAN - AT+SCAN=1 Scan Result

Indication

+SCAN=Param1,Param2,Param3,Param4,Param5,Param6

Param1

Index

Param2

MAC address type (1 byte)

Param3

MAC address (12 Bytes ASCII)

Param4

RSSI

Param5

remote device name len

Param6

remote device name

Description

After the module receives AT+SCAN=1, it will continue to scan, and report through +SCAN after finding the device

Example:
SCAN device
<< AT+SCAN=1
>> +SCAN={
>> +SCAN=0,1,70CFC9A98840,-43,24,LE-Bose QuietControl 30
>> +SCAN=1,1,DC0D30001ED4,-65,10,FSC-BT946
>> +SCAN=}

+SCAN - AT+SCAN=2 Scan Result

Indication

+SCAN=Param1,Param2,Param3,Param4,Param5,Param6

Param1

MAC address type (1 byte)

Param2

MAC address (12 Bytes ASCII)

Param3

RSSI

Param4

advertising packet type

Param5

advertising packet size

Param6

advertising packet

Description

After the module receives AT+SCAN=2, it will continue to scan and report through +SCAN after finding the device

Example:
Sniff the BLE advertising and return the original data (the garbled part is the original data, using hex format)
<< AT+SCAN=2
>> +SCAN{
>> +SCAN=0,DC0D24CFB6D0,-70,1,31,?.曹$隙衐 觜40#-BP104D
>> +SCAN}

+GATTSTAT - GATT State

Indication

+GATTSTAT=Param1,Param2

Param1

Connection Index

Param2

GATT State (1~3)
1: Standby
2: Connecting
3: Connected

Description

In the command mode, if the connection status of the module changes, it will be actively reported through +GATTSTAT

Example:
Connected
>> +GATTSTAT=0,3

+DATA - GATT Received Incoming Data

Indication

+DATA=Param1,Param2,Param3

Param1

Index

Param2

Payload length

Param2

Payload

Description

In the throughput mode: report data without +DATA header
In the command mode: report data with +DATA header +DATA=1,5,12345
Example:
received data 1234567890
>> +DATA=1,10,1234567890

Application scenarios

Get/Set the default parameters of the module

When the module is disconnect state, it will parse the uart data according to the AT command. The host can get and set the default parameters of the module, as shown in the figure below:

  1. Set the device name to ABC

  2. Get device name

  3. Get MAC address

@startuml
hide footbox
skinparam sequenceMessageAlign center

box "local" #LightBlue
participant Host as host
participant Module as bt
end box


rnote over host, bt: Set the device name to ABC

host -> bt: AT+NAME=ABC\\r\\n
bt -> host: \\r\\nOK\\r\\n"

rnote over host, bt: Get device name

host -> bt: AT+NAME\\r\\n
bt -> host: \\r\\n+NAME=ABC\\r\\n\\r\\nOK\\r\\n"

rnote over host, bt: Get MAC address

host -> bt: AT+ADDR\\r\\n
bt -> host: \\r\\n+ADDR=DC0D30010203\\r\\n\\r\\nOK\\r\\n

@enduml

Process of sending data

When the module is powered on, it will continue to send advertising data, and the remote device (mobile phone) can scan the advertising packet. And initiate a connection request to the module. After the connection is successful, the module will pull up the connection status pin to notify the host that the Bluetooth connection is successful. The host can send data to the remote device through the Bluetooth module, and the remote device can also send data to the host.

@startuml
hide footbox
skinparam sequenceMessageAlign center

box "local" #LightBlue
participant Host as host
participant Module as bt
end box

box "remote" #LightBlue
participant ”Remote BT“ as remote
end box

rnote over host, remote: create connecion

        bt --> remote: adv pkt
        bt <-  remote: scan
        bt --> remote: adv pkt
        bt <-  remote: req create connection

rnote over host, remote: connecion successful

host <- bt: pull up the connection status pin

rnote over host, remote: send data

host -> bt: uart send ABC
        bt ->  remote: bt send ABC
        bt <-  remote: bt send DEF
host <- bt: uart send DEF

        bt <-  remote: disconnect connection

host <- bt: disconnect connection

host <- bt: pull down the connection status pin
        bt --> remote: adv pkt

@enduml

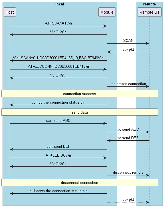
The module acts as the central to connect to the remote device

The module can be used as a master device to connect to the slave device, and the host can send commands to control the module to scan and connect and disconnect. The figure below shows the process of connecting other devices:

@startuml

hide footbox
skinparam sequenceMessageAlign center

box "local" #LightBlue
participant Host as host
participant Module as bt
end box

box "remote" #LightBlue
participant ”Remote BT“ as remote
end box

host -> bt: AT+SCAN=1\\r\\n
host <- bt: \\r\\nOK\\r\\n
        bt ->  remote: SCAN
        bt <-- remote: adv pkt
host <- bt: \\r\\n+SCAN=0,1,DC0D30001ED4,-65,10,FSC-BT946\\r\\n
host -> bt: AT+LECCONN=DC0D30001ED41\\r\\n
host <- bt: \\r\\nOK\\r\\n
        bt ->  remote: req create connection

rnote over host, remote: connection success

host <- bt: pull up the connection status pin

rnote over host, remote: send data

host -> bt: uart send ABC
        bt ->  remote: bt send ABC
        bt <-  remote: bt send DEF
host <- bt: uart send DEF

host -> bt: AT+LEDISC\\r\\n
host <- bt: \\r\\nOK\\r\\n
        bt ->  remote: disconnect remote

rnote over host, remote: disconnect connection

host <- bt: pull down the connection status pin
        bt --> remote: adv pkt

@enduml

FAQ

How does an IOS mobile phone scan the Bluetooth MAC address?

For security reasons, the IOS system converts the Bluetooth MAC address into a UUID at the bottom layer and sends it to the upper layer application. Therefore, the APP cannot get the MAC address of the device.

FSC-BT671B will put the MAC address in the advertising packet by default, and the APP can get the MAC address from the advertising packet through the following methods.

- (void)centralManager:(CBCentralManager *)central didDiscoverPeripheral:(CBPeripheral *)peripheral advertisementData:(NSDictionary *)advertisementData RSSI:(NSNumber *)RSSI
{
    if(![self describeDictonary:advertisementData])
    {
        NSLog(@"is not fsc module");
        return;
    }
}

- (Boolean)describeDictonary: (NSDictionary *) dict
{
    NSArray *keys;
    id key;
    keys = [dict allKeys];
    for(int i = 0; i < [keys count]; i++)
    {
        key = [keys objectAtIndex:i];
        if([key isEqualToString:@"kCBAdvDataManufacturerData"])
        {
            NSData *tempValue = [dict objectForKey:key];
            const Byte *tempByte = [tempValue bytes];
            if([tempValue length] == 6)
            {
                // The parameter after tempByte is the Bluetooth address
                return true
            }
        }else if([key isEqualToString:@"kCBAdvDataLocalName"])
        {
            //there is name
            //NSString *szName = [dict objectForKey: key];
        }
    }
    return false;
}

Appendix

Download PDF Document

Download PDF Document