FSC-BW236 programming user guide
Introduction
Description
This design guide is suitable for engineers to develop FSC-BW236 Wi-Fi SoC module
Module Default Settings
| Bluetooth Mode | LE-Peripheral | 
| Bluetooth Name | FSC-BW236-LE | 
| Wi-Fi Mode | STA Mode | 
| Local AP SSID | FSC-BW236-AP | 
| Local AP Password | 12345678 | 
| Local AP IP Address | 192.168.1.1 | 
| UART Baudrate | 115200/8/N/1 | 
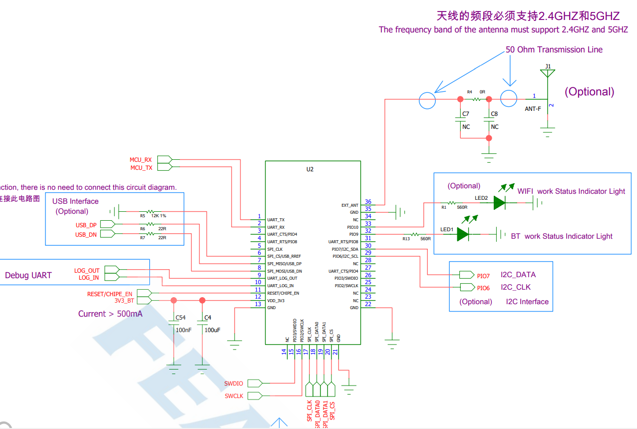
Hardware Description
Pin Figure
 
Pin Description
| Pin | Pin Name | Type | Pin Descriptions | 
|---|---|---|---|
| 1 | UART_TX | O | UART TX | 
| 2 | UART_RX | I | UART RX | 
| 3 | UART_CTS | I | UART CTS(Active High) | 
| 4 | UART_RTS | O | UART RTS(Active High) | 
| 9 | UARG_LOG_OUT | O | DEBUG UART TX | 
| 10 | UARG_LOG_IN | I | DEBUG UART RX | 
| 11 | RESET/CHIP_EN | I/O | RESET, Active Low | 
| 12 | VDD_3V3 | VDD | 3.3V Power Supply | 
| 13 | GND | VSS | GND | 
| 21 | GND | VSS | GND | 
| 22 | GND | VSS | GND | 
| 32 | LED0 | I/O | Output High Level When Bluetooth Connected | 
| 33 | LED1 | I/O | Output High Level When Wi-Fi Connected | 
| 35 | GND | VSS | GND | 
| 36 | EXT_ANT | ANT | Antenna Option | 
Hardware Design Notes
- Module only needs to connect VDD/GND/UART_RX/UART_TX for a simple test 
- Programming manual only provides a simple description of the IO port. For more detailed description, please refer to the hardware design document 
- Feasycom is glad to review your schematic diagram for a best result of Bluetooth/Wi-Fi distance 
Function Description
Hardware Interface
- GPIO 
- PWM 
- UART 
- SPI SLAVE 
- I2S Master/Slave 
- Analog Input/Output 
Profiles & Features
Bluetooth
- GATTS (Generic Attribute Profile LE-Peripheral role) 
- GATTC (Generic Attribute Profile LE-Central role) 
Wi-Fi
- TCP (Transmission Control Protocol) 
- UDP (USER Datagram Protocol) 
- HTTP (Hypertext Transfer Protocol) 
- MQTT (Message Queuing Telemetry Transport) 
- WEB SOCKET 
Command Description
Specification
- {} : Content between {} is optional 
- << : Content behind << represents a COMMAND from Host 
- >> : Content behind >> represents a RESPONSE/EVENT to Host 
Command Format
- All commands start with “AT”, end with <CR><LF> 
- <CR> means “carriage return”, corresponds to hex value 0x0D 
- <LF> means “line feed”, corresponds to hex value 0x0A 
- If Command has Parameter, Parameter follows behind ‘=’ 
- If Command has multiple Parameters, Parameter must be separated by ‘,’ 
- If Command has Response, Response starts with <CR><LF>, ends with <CR><LF> 
- Module will always report command’s execution result by using OK for success or ERR<code> for failure 
| Error Code | Meaning | 
|---|---|
| 001 | Failed | 
| 002 | Invalid parameter | 
| 003 | Invalid state | 
| 004 | Command mismatch | 
| 005 | Busy | 
| 006 | Command not supported | 
| 007 | Profile not turned on | 
| 008 | No memory | 
| Others | Reserved for future use | 
Event Format
- All Events start with <CR><LF>, end with <CR><LF> 
- If Event has Parameter, Parameter follow behind ‘=’ 
- If Event has multiple Parameters, Parameter must be separated by ‘ , ’ 
Commands Table
General Commands
AT - UART Test Command
| Command | AT | 
| Response | OK | 
| Description | Test whether the UART is working | 
AT+VER - Read Firmware Version
| Command | AT+VER | 
| Response | +VER=Param1,Param2 | 
| 
 | Module Type | 
| 
 | Firmware Version | 
AT+BAUD - Read/Write UART Baudrate
| Command | AT+BAUD{=Param} | 
| 
 | 2400/4800/9600/19200/38400/57600/115200(default)/128000/ 230400/256000/460800/512000/921600/1000000/1382400 2000000/3000000/4000000/5000000/6000000 | 
| Response | +BAUD=Param | 
| 
 | All baudrates supported by current module | 
| Description | Baudrate will be changed after module reboot | 
AT+TPMODE - Read/Write Throughput Mode
| Command | AT+TPMODE{=Param} | 
| 
 | 1:Enable 0:Disable | 
| Response | +TPMODE=Param | 
| 
 | Module’s current throughput mode | 
| Description | When TCP/GATT profile connected and throughput mode is on, the AT command will be de-active, every byte received via physical UART will be sent to air, vice versa | 
AT+LPM - Enter Low Power Mode
| Command | AT+LPM{=Param} | 
| 
 | 1:Enter Light Sleep 2:Enter Deep Sleep | 
| Response | OK | 
| Description | After module enters lignth sleep, it maintains connection with the hotspot and TCP, and can be waked up through WLAN RX data. The power consumption is about 30mA. After module enters deep sleep, all functions will be stopped and the power consumption is about 10uA. Pull up the 7th pin of the module to wake up. | 
AT+SCAN - Scan Devices
| Command | AT+SCAN=Param1{,Param2}{,Param3} | 
| 
 | 5:Scan AP around 1:Scan BLE devices 0:Stop Scanning | 
| 
 | Only take effect when scanning BLE devices scan duration (unit: second) is specified After a timeout, module stops scaning | 
| 
 | Only take effect when scanning BLE devices BLE device’s name is specified After a timeout, module stops scanning | 
| Response | +SCAN=param1,param2,param3,param4,param5,param6 | 
| 
 | Scan AP: Sequence Numbers Scan BlE device: Sequence Numbers | 
| 
 | Scan AP: 5(changeless) Scan BLE device:BLE device address type | 
| 
 | Scan AP: AP’s MAC address Scan BLE device: BLE device’s MAC address | 
| 
 | Scan AP: RSSI for module and AP Scan BLE device: RSSI for module and BLE device | 
| 
 | Scan AP: Length of AP’s SSID Scan BLE device: Length of BLE device’s name | 
| 
 | Scan AP: AP’s SSID Scan BLE device:BLE device’s name | 
| Description | Scan AP: in STA Mode Scan BLE device:in Central Mode | 
AT+REBOOT - Software Reset
| Command | AT+REBOOT | 
| Response | OK | 
| Description | Module Reboot | 
AT+RESTORE - Restore Factory Setting
| Command | AT+RESTORE | 
| Response | OK | 
| Description | Module restore all factory settings then reboot | 
AT+BTEN - Enable/Disable Bluetooth
| Command | AT+BTEN{=Param} | 
| 
 | 1: Enable 0: Disable | 
| Description | Only take effect immediately | 
AT+STAT - Read Connection Status
| Command | AT+STAT | 
| Response | +STAT=Param1, Param2, Param3, Param4, Param5, Param6, Param7 | 
| 
 | Connection Status in BLE Peripheral Mode | 
| 
 | Connection Status in BLE Central Mode | 
| 
 | Connection Status to Access Point | 
| 
 | Connection Status as Tcp Server | 
| 
 | Connection Status as Tcp Client | 
| 
 | Connection Status as SSL client | 
| 
 | Connection Status as MQTT client | 
| Description | 0: uninitialized 1: ready 2: connecting 3: connected | 
AT+DSCA - Disconnect From AP or BLE Device
| Command | AT+DSCA=Param | 
| 
 | 1:Disconnect the module from the AP 2:Disconnect the module from the BLE device | 
| Response | OK | 
| Description | Command can be used only in STA mode or Peripheral mode. | 
Bluetooth Command
AT+ADDR/LEADDR - Read Bluetooth MAC
| Command | AT+ADDR/LEADDR | 
| Response | +ADDR/LEADDR=Param | 
| 
 | Module’s LE MAC address (12 Bytes ASCII) | 
| Description | Only Read Supported | 
AT+NAME/LENAME - Read/Write Bluetooth BLE Name
| Command | AT+NAME/LENAME{=Param1{,Param2}} | 
| 
 | BLE local name(1~25 Bytes ASCII) | 
| 
 | MAC address suffix(0/1,default:1) 0-Disable suffix 1-Enable suffix “-XXXX” (lower 4 bytes of MAC address) after local name | 
| Response | +NAME/LENAME=Param | 
| Description | 
AT+GATTSEND - Send BLE Data in Peripheral Mode
| Command | AT+GATTSEND=Param1,Param2 | 
| 
 | Payload length (1~999) | 
| 
 | Payload (1~999 Bytes UTF8) | 
| Response | OK | 
| Description | If throughput mode is enable, this command is de-active | 
AT+MODE: Read/Write Bluetooth Mode
| Command | AT+MODE{=Param} | 
| 
 | 0: BLE Peripheral 1: BLE Central | 
| Response | +MODE=Param | 
| Description | Module will reboot after setting | 
AT+LECONN - Connect to Remote BLE Device in Central Mode
| Command | AT+LECONN=Param1,Param2 | 
| 
 | BLE device’s MAC address type(0:public,1:random) | 
| 
 | BLE device’s MAC address | 
| Response | OK | 
| Description | Only take effect in BLE Central Mode | 
AT+GATTAC - Read/Write Auto Connection Setting in BLE Central Mode
| Command | AT+GATTAC{=Param} | 
| 
 | 0: Disable 1: Enable(default) | 
| Response | +GATTAC=Param | 
| Description | Only take effect after reboot | 
AT+LESEND - Send Data in BLE Central Mode
| Command | AT+LESEND=Param1,Param2 | 
| 
 | Payload length (1~999) | 
| 
 | Payload (1~999 Bytes UTF8) | 
| Response | OK | 
| Description | If throughput mode is enable, this command is de-active | 
AT+GATTSTAT - Read Connection Status
| Command | AT+GATTSTAT | 
| Response | +GATTSTAT=Param1 | 
| 
 | Connection Status in BLE Peripheral/Central Mode | 
| Description | 0: uninitialized 1: ready 2: connecting 3: connected | 
AT+TYPE - Read/Write BLE Connectition Type
| Command | AT+TYPE{=Param} | 
| 
 | 0:Unbound 1:Binding without PIN code 2:Bingding with PIN code | 
| Response | +TYPE=Param | 
| 
 | Module’s GATT connection type | 
AT+PIN - Read/Write Bluetooth BLE PIN Code
| Command | AT+PIN{=Param1} | 
| 
 | BLE local PIN Code(32 - bit unsigned integer number) | 
| Response | +PIN=Param | 
| Description | 
Wi-Fi Command
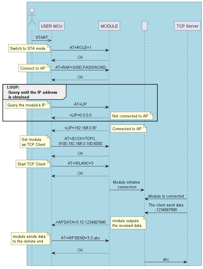
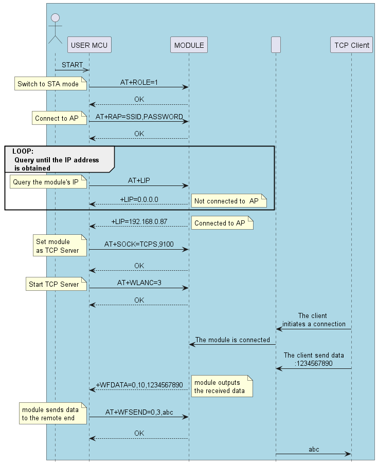
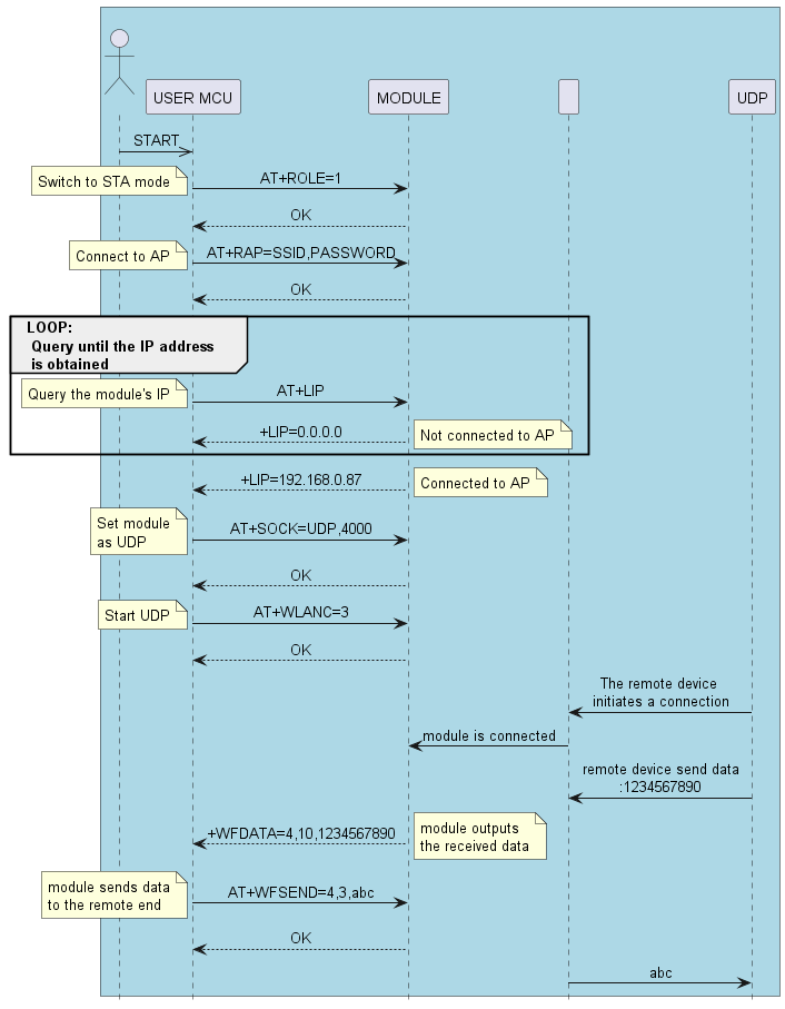
AT+ROLE - Read/Write Wi-Fi Mode
| Command | AT+ROLE{=Param} | 
| 
 | 1:STA Mode 2:AP Mode 3:STA+AP Concurrent Mode | 
| Response | +ROLE=Param | 
| Description | Module will reboot after setting | 
AT+RAP - Read Connected AP’s information/Connect to Remote AP
| Command | AT+RAP{=Param1}{,Param2} | 
| 
 | AP’s SSID | 
| 
 | AP’s password,if way of encryption is OPEN, no need to set this parameter | 
| Response | +RAP=Param1,Param2 | 
| Description | This command can be used in STA mode or STA+AP concurrent mode Module adapts different encryption ways automatically | 
AT+BRAP - Connect to AP by BSSID
| Command | AT+BRAP{=Param1}{,Param2} | 
| 
 | AP’s BSSID(MAC address) | 
| 
 | AP’s password,if way of encryption is OPEN, no need to set this parameter | 
| Response | +BRAP=Param1,Param2 | 
| Description | This command can be used in STA mode or STA+AP concurrent mode Module adapts different encryption ways automatically | 
AT+CAP - Clear Connected AP’s Information
| Command | AT+CAP | 
| 
 | None | 
| Response | OK | 
| Description | Clear Connected AP’s Information | 
AT+BSSID - Read Connected AP’s BSSID
| Command | AT+BSSID | 
| Response | +BSSID=Param | 
| Description | If “ERR003” is returned, it indicates that the module is not currently connected to the AP | 
AT+LIP - Read Current Local IP Address
| Command | AT+LIP | 
| Response | +LIP=Param | 
| Description | If “0.0.0.0” is returned, it indicates that the module is not currently connected to the AP | 
AT+MDNSEN - Enable/Disable MDNS Function
| Command | AT+MDNSEN{=Param} | 
| 
 | 0: Disable(default) 1: Enable | 
| Response | +MDNSEN=Param | 
AT+DHCP - Read/Write IP Distribution Mode
| Command | AT+DHCP{=Param} | 
| 
 | 0:Use static IP 1:Use dynamic IP(default) | 
| Response | +DHCP=Param | 
| Description | If a static IP address is used for connection, ensure that the static IP address, mask, gateway, and DNS Settings are correct. Otherwise, network communication may be interrupted | 
AT+SIP - Read/Write Static IP
| Command | AT+SIP{=Param} | 
| 
 | IPV4 Address | 
| Response | +SIP=Param | 
| Description | This command can be used when +DHCP=0 | 
AT+GW - Read/Write Gateway
| Command | AT+GW{=Param} | 
| 
 | IPV4 Address | 
| Response | +GW=Param | 
| Description | This command can be used when +DHCP=0 | 
AT+MASK - Read/Write Subnet Mask
| Command | AT+MASK{=Param} | 
| 
 | IPV4 Address | 
| Response | +MASK=Param | 
| Description | This command can be used when +DHCP=0 | 
AT+DNS - Read/Write DNS Address
| Command | AT+DNS{=Param} | 
| 
 | IPV4 Address | 
| Response | +DNS=Param | 
| Description | This command can be used when +DHCP=0 | 
AT+APAC - Read/Write Automatically Connect to AP
| Command | AT+APAC{=Param} | 
| 
 | 0:Disable 1:Enable(default) | 
| Response | +APAC=Param | 
| Description | This command can be used when +ROLE=1 or 3 | 
AT+RSSI - Read Signal Strength Between Module And AP
| Command | AT+RSSI | 
| Response | +RSSI=Param | 
| 
 | RSSI value (-99 ~ 0) | 
| Description | The result of RSSI is 0 when disconnect from AP. | 
AT+STAMP - Read Time Stamp
| Command | AT+STAMP | 
| Response | +STAMP=Param | 
| 
 | value (unit:second) | 
| Description | Module needs to access the Internet,otherwise it will fail. | 
AT+MAC - Read Wi-Fi MAC Address
| Command | AT+MAC | 
| Response | +MAC=Param | 
| 
 | Wi-Fi MAC Address(12 Bytes ASCII) | 
| Description | MAC address can only be read , not be written | 
AT+SCFG - Simple Config
| Command | AT+SCFG=Param | 
| 
 | 1:Start Simple Config 2:Start Air-Kiss Config 0:Stop Simple Config | 
| Response | OK | 
| Note | This command should be used with FeasyWiFi and Airkiss APP | 
AT+WEBCFG - WEB Config
| Command | AT+WEBCFG=Param | 
| 
 | 1:Start WEB Config 0:Stop WEB Config | 
| Response | OK | 
| Description | This command can be used when +ROLE=2 | 
AT+WPSCFG - WPS Config
| Command | AT+WPSCFG=Param | 
| 
 | 1:Start WPS Config | 
| Response | OK | 
AT+LAP - Read/Write AP Mode Configuration
| Command | AT+LAP{=Param1,Param2,Param3} | 
| 
 | The SSID of the module as a AP | 
| 
 | The password of the module as a AP | 
| 
 | The IP address of the module as a AP | 
| Response | +LAP=Param1, Param2, Param3 | 
| Description | If the module is configured as a AP with OPEN encryption, no need to set the Param2, such as AT+LAP=FSC-BW236-AP,192.168.1.1 | 
TCP Command
AT+SOCK - Read/Write SOCKET
| Command | AT+SOCK{=Param1,Param2,Param3, Param4} | 
| 
 | Protocol Type(TCPS,TCPC,UDP,SSL) | 
| 
 | Port of Module | 
| 
 | Remote Address | 
| 
 | Remote Port | 
| Response | +SOCK=Param1, Param2, Param3, Param4 | 
| Description | The TCP SERVER is enabled after power on, default port is 9100 Param3 and Param4 can be omitted if module works as a TCP Server or a UDP | 
AT+WLANC - Start SOCKET/MQTT
| Command | AT+WLANC=Param | 
| 
 | 3:Connection with TCP/UDP/SSL 4:Connection with MQTT or cloud platform 5:Connection with WEB Socket | 
| Response | OK | 
| Description | This command can only be used after the SOCKET or MQTT configuration is completed | 
AT+MAXCON - Read/Write Max Connections As TCP Server
| Command | AT+MAXCON=Param | 
| 
 | Max Connections | 
| Response | +MAXCON=Param | 
| Description | Default Max Connections is 3 | 
AT+WFSEND - Send SOCKET Data to Remote Device
| Command | AT+WFSEND=Param1,Param2,Param3 | 
| 
 | TCP/UDP Connection ID | 
| 
 | Payload length (1~999) | 
| 
 | Payload (1~999 Bytes UTF8) | 
| Response | OK | 
| Description | When the module is used as TCP server, it can be connected by 3 remote clients and  connection ID is 0,1,2; When the module is used as TCP client, the ID is 3; When the module is UDP, the ID is 4. The connection ID will vary with the MAXCON setting, such as the MAXCON is 6, the ID as TCP Server is 0 ~ 5, and the ID as the TCP Client is 6, the ID as UDP is 7 | 
AT+CLOSE - Close Connection as TCP client
| Command | AT+CLOSE | 
| Response | OK | 
| Description | This command can be used to disconnect from a remote TCP Server,if module works as a TCP Client | 
WEBSOCKET Command
AT+WEBSOCK - Read/Write WEBSOCKET Address
| Command | AT+WEBSOCK=Param1,Param2 | 
| 
 | WSC : Module works as Client WSS : Module works as Server | 
| 
 | Remote Server Address if Module works as Client Local IP Address if Module works as Server | 
| Response | +WEBSOCK=Param1,Param2 | 
| Description | Param2 should start with ws:// or wss://, | 
Note
- PORT configuration can be omitted.80 is default for ws,433 is default for wss 
- WEBSOCKET and TCP can’t be used at the same time. 
AT+WSSEND - Send Websocket Data
| Command | AT+WSSEND=Param1{,Param2},Param3,Param4 | 
| 
 | WSC : Module works as Client WSS : Module works as Server | 
| 
 | Specify the client ID. This parameter is only required if the module works as Server | 
| 
 | Payload length | 
| 
 | Payload | 
| Response | OK | 
| Description | Module supports one Client by default if works as Server. Therefore, Param2 is 1 when sending data | 
AT+WSCLS - Close Websocket
| Command | AT+WSCLS | 
| Response | OK | 
| Description | Close Connection With Websocket | 
AT+WSSTAT - Read Websocket Status
| Command | AT+WSSTAT | 
| Response | +WSSTAT=Param1,Param2 | 
| Description | 0: uninitialized 1: ready 2: connecting 3: connected Param1: Module’s websocket status when works as Client Param2: Module’s websocket status when works as Server | 
HTTP Command
AT+HTTP - Access the HTTP Server
| Command | AT+HTTP=Param1,Param2,Param3{,Param4} | 
| 
 | HTTP Request Method, only support GET and POST | 
| 
 | HTTP server’s address | 
| 
 | HTTP server’s URI | 
| 
 | Resume breakpoint to support This Parameter can be omitted. Format is “Range:bytes=starting byte-ending byte” | 
| Response | OK | 
| Description | AT+HTTP is used to access HTTP server AT+HTTPS is used to access HTTPS server The default port of HTTP server is 80, default port of HTTPS server is 443 Param2 can be set like this “x.x.x.x:port” ,if port of server need to be specified | 
Note
- “http://httpbin.org” is available for testing HTTP 
MQTT Command
AT+BROKER - Read/Write MQTT broker
| Command | AT+BROKER{=Param} | 
| 
 | MQTT server address | 
| Response | +BROKER=Param | 
| Description | “gpssensor.ddns.net” is available for testing MQTT | 
AT+CLIENTID - Read/Write MQTT Client ID
| Command | AT+CLIENTID{=Param} | 
| 
 | MQTT Client ID | 
| Response | +CLIENTID=Param | 
AT+USERNAME - Read/Write MQTT USERNAME
| Command | AT+USERNAME{=Param} | 
| 
 | MQTT USERNAME | 
| Response | +USERNAME=Param | 
AT+MQTTPWD - Read/Write MQTT password
| Command | AT+MQTTPWD{=Param} | 
| 
 | MQTT MQTTPWD | 
| Response | +MQTTPWD=Param | 
AT+SUBTPC - Read/Subscribe MQTT Topic
| Command | AT+SUBTPC{=Param1,Param2} | 
| 
 | Topic | 
| 
 | QOS, only can be 0,1,2 | 
| Response | +SUBTPC=Param1,Param2 | 
Note
- The command will return an error if the same topic is subscribed repeatedly 
- Maximum of five different subscribed topics is 5 
AT+UNSUBTPC - Unsubscribe Specify MQTT Topic
| Command | AT+UNSUBTPC=Param | 
| 
 | Specify the topic to be unsubscribed | 
| Response | OK | 
| Description | There is no need to specify a QoS value when unsubscribes | 
AT+UNSUBALL - Unsubscribe All MQTT Topics
| Command | AT+UNSUBALL | 
| Response | OK | 
AT+MQTTSEND - Send MQTT Data
| Command | AT+MQTTSEND=Param1,Param2,Param3,Param4 | 
| 
 | Publish Topic | 
| 
 | QOS(0,1,2) | 
| 
 | Payload length | 
| 
 | Payload | 
| Response | OK | 
AT+MQTTMODE - Read/Write MQTT Mode
| Command | AT+MQTTMODE{=Param} | 
| 
 | 0: Connect to general MQTT Server(default) 1: Connect to Ali Cloud Platform 2: Connect to QCloud Platform(Tencent) | 
| Response | OK | 
| Description | Module connects to different cloud platforms by switching MQTT modes | 
AT+MQTTS - Enable/Disable MQTT with SSL/TLS
| Command | AT+MQTTS{=Param} | 
| 
 | 0: Disable(default) 1: Enable | 
| Response | +MQTTS=Param | 
AT+MQTTPORT - Read/Write MQTT Port
| Command | AT+MQTTPORT{=Param} | 
| 
 | MQTT port, default is 1883 | 
| Response | +MQTTPORT=Param | 
| Description | Based on the actual server port | 
AT+MQTTKAI - Read/Write MQTT Keepalive
| Command | AT+MQTTKAI{=Param} | 
| 
 | MQTT Keepalive time: uint is second, default value is 60 | 
| Response | +MQTTKAI=Param | 
Note
- Set the value based on the actual platform usage restrictions. 
- General platforms, such as Alicloud, require an MQTT keepalive period of 30 to 1200 seconds 
- If module is disconnected unexpectedly more than {keepalive period * 1.5}, the MQTT server will automatically disconnect module 
AT+MQTTVER - Read/Write MQTT Version
| Command | AT+MQTTVER{=Param} | 
| 
 | MQTT Verison(3 or 4,default is 3) | 
| Response | +MQTTVER=Param | 
| Note | 
AT+MQTTCLS - Close MQTT Connection
| Command | AT+MQTTCLS | 
| Response | OK | 
Cloud Platform Command
AT+DEVNAME - Read/Write Device Name
| Command | AT+DEVNAME{=Param} | 
| 
 | Device Name | 
| Response | +DEVNAME=Param | 
AT+PROKEY - Read/Write Product Key
| Command | AT+PROKEY{=Param} | 
| 
 | Product Key | 
| Response | +PROKEY=Param | 
AT+DEVSECRET - Read/Write Device Secret
| Command | AT+DEVSECRET{=Param} | 
| 
 | Device Secret | 
| Response | +DEVSECRET=Param | 
EAP Command
AT+EAPEN - Read/Write EAP enterprise encryption
| Command | AT+EAPEN{=Param} | 
| 
 | 1 Enable EAP enterprise encryption 0 Disable EAP enterprise encryption | 
| Response | +EAPEN=Param | 
| Description | Switch mode, Only take effect after reboot | 
AT+EAPMODE - Read/Write EAP encryption
| Command | AT+EAPMODE{=Param} | 
| 
 | 1 tls 2 peap 3 ttls | 
| Response | +EAPMODE=Param | 
| Description | Switch mode, Only take effect after reboot | 
AT+EAPCFG - Read/Write EAP connection parameters
| Command | AT+EAPCFG{=Param1,Param2,Param3,Param4} | 
| 
 | SSID | 
| 
 | Username | 
| 
 | Password | 
| 
 | Identity | 
| Response | +EAPCFG=Param1,Param2,Param3,Param4 | 
| Description | Module will automatically connect to AP after setup | 
Note
- When connecting to TLS, SSID is the hotspot name and username is meaningless. keypwd is the password of the certificate. The reserved item is not used yet, and can be set arbitrarily. You can set it if you don’t have any restrictions on the identify server 
- When connecting to PEAP/TTLS, SSID is the hot name, username is the login name, keypwd is the login password, and identify can be set arbitrarily 
The Firmware Update(OTA)
AT+OTA - Remote OTA
| Command | AT+OTA=Param | 
| 
 | Name of the firmware to be upgraded | 
| Response | OK | 
| Description | The firmware name is provided by the engineering or technical support personneland The module will return $OTA=1 after a successful upgrade | 
Note
- It’s best not to operate other commands or functions during the upgrade. Otherwise, the upgrade may fail or cause unexpected situations 
Events Table
MQTT Indication
+MQTTSTAT - MQTT Status
| Format | +MQTTSTAT=Param | 
| 
 | (0)   uninitialized (1)   ready (2)   connecting (3)   connected | 
+MQTTDATA - MQTT Received Data
| Format | +MQTTDATA=Param1,Param2,Param3 | 
| 
 | Topic | 
| 
 | Payload length | 
| 
 | Payload | 
WEBSOCKET Indication
+WSSTAT - WEBSOCKET状态
| Format | +WSSTAT=Param1,Param2 | 
| 
 | (0)   uninitialized (1)   ready (2)   connecting (3)   connected | 
| 
 | (0)   uninitialized (1)   ready (2)   connecting (3)   connected | 
SSL Indication
+SSLSTAT - SSL Client Status
| Format | +SSLSTAT=Param | 
| 
 | (0)   uninitialized (1)   ready (2)   connecting (3)   connected | 
+SSLDATA - Receive SSL Data
| Format | +SSLDATA=Param1,Param2 | 
| 
 | Payload length | 
| 
 | Payload | 
SOCKET Indication
+WFDATA - Receive SOCKET Data
| Format | +WFDATA=Param1,Param2,Param3 | 
| 
 | TCP/UDP Connection ID | 
| 
 | Payload length | 
| 
 | Payload | 
Note
- For details about the connection ID, see the AT+WFSEND command 
GATT Indication
+GATTSTAT - GATT Status
| Format | +GATTSTAT=Param | 
| 
 | (0)   uninitialized (1)   ready (2)   connecting (3)   connected | 
+GATTDATA - Receive GATT Data
| Format | +GATTDATA=Param1,Param2 | 
| 
 | Payload length | 
| 
 | Payload | 
Application Scenarios
TCP Server Application
Note
- Throughput Mode should be set at the beginning 
- The module is in STA mode by default. Step 1 can be omitted 
- The module enables a TCP server with port 9100 by default. Step 4 and 5 can be omitted 
TCP Client Application
Note
- Throughput Mode should be set at the beginning 
- The module is in STA mode by default. Step 1 can be omitted 
UDP Application
Note
- Throughput Mode should be set at the beginning 
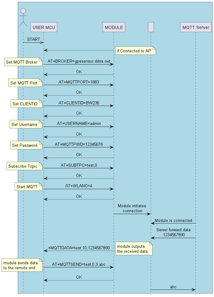
MQTT Application
Note
- Need to subscribe to the topic before initiating a connection 
- MQTTMODE should be set to 0 
Ali Cloud Platform Application
Note
- Before establishing a connection ,must subscribe at least one topic 
- Throughput Mode should be set at the beginning 
EAP Application
Note
username can be set arbitrarily; in eap-tls mode, it has no effect,keypwd is the certificate password.
Note
If there is no issuing CA, server intermediate certificate, it can be omitted.
Note
In eap-peap mode, there is no need to set the certificate,identify can be any value
Note
Do not use AT+RAP distribution network in EAP mode
Switch Throughput Mode to Command Mode
Note
- The above data format is different from the normal AT command which ends with <CR><LF> 
- The above data does not have any terminator attached 
Network Configuration and OTA
OTA by AT Command
Note
- The firmware is stored in the specific server and the upgrade mode can be changed as required by customers 
- Module needs to access the Internet,otherwise it will fail 
OTA by FeasyWiFi APP
 
 
 
 
Note
- Module needs to access the Internet,otherwise it will fail